Areca RAID-Controller (PCIe) [2]

Wird der Controller garnicht erkannt?
Das X570-MB ist ein ASUS ROG Crosshair VIII Hero. Damit läuft es, aber wie gesagt dauert es recht lange, bis ich auf dem Desktop bin.
 
Wenn Du diese Anzeige nicht sehen willst, registriere Dich und/oder logge Dich ein.
Puh die genauen MB Bezeichnungen müsste ich nachsehen. Es sind afair Supermicro X9SRA, Supermicro X9DRI-F und ASRock Rack EPC612D8A. Vorher hatte ich ein Supermicro X8SAX, ein X8SIL und Intel S3420GPV.

Ich könnte Mal einen 1280ML in mein Testsystem stecken (ASRock Z170 Extreme6 + aktuelles Win10).
 
Zuletzt bearbeitet:
Wird der Controller garnicht erkannt?
Das X570-MB ist ein ASUS ROG Crosshair VIII Hero. Damit läuft es, aber wie gesagt dauert es recht lange, bis ich auf dem Desktop bin.
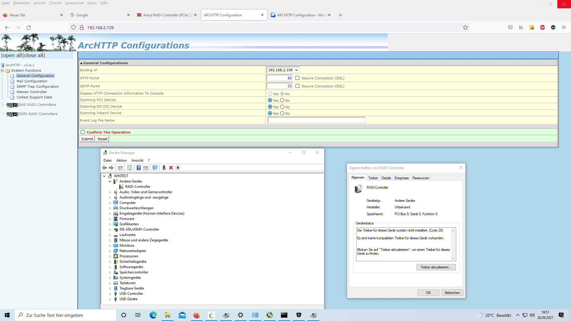
Doch erkannt wird er als Raid-Controller, doch auch wird angezeigt, dass ein Treiber fehlt, sodass keine Festplatte unter Windows funktioniert oder angezeigt wird.

Puh die genauen MB Bezeichnungen müsste ich nachsehen. Es sind afair Supermicro X9SRA, Supermicro X9DRI-F und ASRock Rack EPC612D8A. Vorher hatte ich ein Supermicro X8SAX, ein X8SIL und Intel S3420GPV.

Ich könnte Mal einen 1280ML in mein Testsystem stecken (ASRock Z170 Extreme6 + aktuelles Win10).

Kann eine Mainboard Inkompatibilität eigentlich vorliegen, wenns denn unter Debian 11 funktioniert?

Ansonsten müsste ich mal die Firmware mit einem MSDOS System flashen, richtig?

Kann ich da eine Menge kaputt machen, beim Bios flashen ist ja immer Vorsicht geboten, weil man dafür sorgen kann, dass beispielsweise wie bei GPUs zum Beispiel die Grafikkarte nichtmal mehr im PCIE-Slot erkannt wird.

@GameCollector könntest du mir sagen, welche Firmware du auf dem Controller drauf hast?
 
Beim flashen ist bei mir nie was passiert
Aber hast du dabei zufällig nen Stromausfall, wird’s blöd

Auch, wenn die Frage nicht an mich ging, ich hab v1.49 drauf (müsste die letzte sein)
 
Zuletzt bearbeitet:
Ja die letzte hab ich auch. Und aus der Erinnerung würde ich auch 1.49 tippen. Wenn's unter Debian geht, dann ist es eine Windows Treiber Geschichte.
 
Ja die letzte hab ich auch. Und aus der Erinnerung würde ich auch 1.49 tippen. Wenn's unter Debian geht, dann ist es eine Windows Treiber Geschichte.

Ich mache mal schnell 2 Fotos, 1 mal habe ich 1.21 gesehen und dann im Raid Controller Menü was anderes, d. h. , dass ziemlich sicher eine ältere Firmware drauf ist vermute ich mal.
Beitrag automatisch zusammengeführt:

Sieht nicht nach 1.49 aus, also heissts Firmware updaten?
 

Anhänge

  • 20210926_031156.jpg
    20210926_031156.jpg
    396,7 KB · Aufrufe: 154
  • 20210926_031149.jpg
    20210926_031149.jpg
    774,2 KB · Aufrufe: 187
Zuletzt bearbeitet:

Raid Controller Flash Utility
V1.56 2021-04-12

Command Usage:

NFLASH FileName
NFLASH FileName /cn --> n=0,1,2,3 write binary to controller#0,1,2,3

FileName May Be ARC1210FIRM.BIN or ARC1210*
For ARC1210* Will Expand To ARC1210BOOT/FIRM/BIOS.BIN

Flash Procedure :
1. Boot into DOS environment.
2. Execute NFLASH with filename
3. After completed, reboot system to load the new firmware file.

*** Note ***
This DOS firmware update utility works with firmware version V1.43 and later only.
If your current firmware not V1.43 or later, this utility will not work.


Wie mache ich das, in der Readme steht drinnen, dass meine firmware V1.43 sein muss, damit das funktioniert doch über mraid wird der controller nicht erkannt und whine buggt wie immer auf linux rum, windows 2000,windows 7 auf einer vm vermute ich mal und dann über mraid oder gibt es sonst noch irgendeine möglichkeit?

mraid gibts auch unter Linux, doch ich weiss nicht, wie das dort gestartet werden soll?
 
Mal anders: Dein Controller hat doch einen LAN Port oder? Gib dem eine IP im Controllerbios und verbinde den LAN Port mit deinem Netzwerk.
Anschließend rufst du die Controllerwebseite von einem anderen PC auf und gehst da unter Firmware Update. Dort Updatest du dann alle 4 Firmwarebestandteile.
 
Mal anders: Dein Controller hat doch einen LAN Port oder? Gib dem eine IP im Controllerbios und verbinde den LAN Port mit deinem Netzwerk.
Anschließend rufst du die Controllerwebseite von einem anderen PC auf und gehst da unter Firmware Update. Dort Updatest du dann alle 4 Firmwarebestandteile.

Ja ist der Fall, habe ich auch dran gedacht, obs so klappen könnte. Werde es mal gleich ausprobieren, nachdem ich ich kurz auf einem Laptop den Bootloader wiederherstelle und von dort dann Windows 10 erstelle.
 
Mal anders: Dein Controller hat doch einen LAN Port oder? Gib dem eine IP im Controllerbios und verbinde den LAN Port mit deinem Netzwerk.
Anschließend rufst du die Controllerwebseite von einem anderen PC auf und gehst da unter Firmware Update. Dort Updatest du dann alle 4 Firmwarebestandteile.

Funktioniert nicht, so lange der Controller unerkannt unter Windows 10 läuft kann ich da nicht drauf zugreifen, wies mit Linux Debian ausschaut muss ich nun schauen ob ichs freigeben kann.

Kann ich die Firmware nicht mit Linux irgendwie flashen?
 
also ich komme auf meinen drauf, direkt nach der Initalisierung.


Keine Chance, so lange die Karte unerkannt bleibt, kann ich da auch über ethernet nix machen, genau das selbe bekome ich auch mit meinem über Linux angezeigten Laptop angezeigt.

Versuche mal jetzt Windows XP aufzuspielen und es darüber zu probieren.
 

Anhänge

  • 71b83dcecd34e8f7839a723d3529f85c.png
    71b83dcecd34e8f7839a723d3529f85c.png
    105,3 KB · Aufrufe: 155
Ich weiss nicht, was ich falsch gemacht habe, unter Ubuntu/Debian habe ich Zugriff auf die Festplatten, und unter Windows immernoch nicht und mittlerweile wird mir beim Booten nicht mal mehr das Menü angezeigt (auch nach Hardbioareset nicht) und wie ich sehe steht dort F/W 1.44

Ist das keinem aufgefallen, dass das die Version der Virmware bedeuten könnte?
 

Anhänge

  • 20210926_031149.jpg
    20210926_031149.jpg
    774,2 KB · Aufrufe: 141
Hallo liebe Foren-Mitglieder,

leider blieb meine Frage bis jetzt unbeantwortet. Ich starte einen zweiten Versuch:

ich habe einen Areca 1882 16 Controller und möchte nun mein Mainboard und die CPU auf Win 11 Anforderungen upgraden! Kann ich einfach die Karte umstecken so das alles wieder läuft? Mein BS ist ebenfalls auf einem RAID vom Controller! Über eine Antwort würde ich mich sehr freuen! Mein Chipsatz im Moment X79, Upgrade auf X299! Im BIOS den Boot vom Controller konfigurieren ist klar, muss auf noch was geachtet werden? Danach evtl. Wahrscheinlich noch USB Treiber etc. Aktualisieren!

Gruß, Frank
 
Ja, an sich schon. Ist halt mMn suboptimal das dein OS auf dem RAID liegt. Ich würde an deiner Stelle Mal recherieren ob der letzte Intel X79 Chipsatz treiber auch schon X299 mit einschließt. Wegen Treiber: ist doch vermutlich eh nur der eine bei Areca für alle systeme (win64bit). Updaten auf win11 dann erst im letzten Schritt.
 
Hardwareluxx setzt keine externen Werbe- und Tracking-Cookies ein. Auf unserer Webseite finden Sie nur noch Cookies nach berechtigtem Interesse (Art. 6 Abs. 1 Satz 1 lit. f DSGVO) oder eigene funktionelle Cookies. Durch die Nutzung unserer Webseite erklären Sie sich damit einverstanden, dass wir diese Cookies setzen. Mehr Informationen und Möglichkeiten zur Einstellung unserer Cookies finden Sie in unserer Datenschutzerklärung.


Zurück
Oben Unten refresh