Wieviel Watt verbraucht euer PC im Idle-Modus? - Bitte das komplette System im Post angeben!

Das mit diesen ASPM unter Win ist auch so eine Sache.
Wenn ich z.b. ASPM enabled (also OS controlled) und Native ASPM enabled (auch OS controlled) im UEFI stelle, hat das laut HWInfo null Einfluss auf die Settings.
Egal ob on oder off, egal ob über Win EP bei PCIe Einstellungen "max. Energieeinsparung" (also quasi deepsleep L1) gewählt, es wird immer ASPM deaktiviert ausgelesen.
Kommt natürlich auch auf die verbaute Hardware drauf an.
Machen könnens, manche nicht, manche beeinflussen sich gegenseitig.

Wer z. B. schonmal eine Arc im Rechner hatte sieht sofort den Unterschied, ob ASPM aktiviert oder deaktiviert ist.
 
Wenn Du diese Anzeige nicht sehen willst, registriere Dich und/oder logge Dich ein.
Wenn im UEFI angezeigt wird "OS Controlled", dann denke ich mal, dürfte dem auch so sein wenn man es so wählt. ;)
 
Wenn das OS auch so konfiguriert wird, sollte es auch so funktionieren.
Aber mache Hardware kommt sich da auch gern mal in die Quere.
 
Letzter Post hier da sonst zuviel OT:

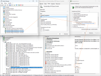
ASPM funktioniert, habe es gerade noch einmal getestet aber nur wenn man zusätzlich die PCIe Subsetting L-States alle auf "Auto" setzt und gilt nicht für PEG, da die kein Auto-Setting besitzen:

aspm 2.png CrystalDiskMark_20251023163655.png

ASPM für Storage funktioniert unter Windows via Win EP auch nur für:
- M.2 SSD in M.2 Slot nicht via PCIe adaptiert (da PEG)
- M.2 SSD darf nicht in einen Intel/Windows Storage Verbund laufen

Nachteil: Die CDM 4K Werte gehen im aktiven ASPM Mode (deep L1) mächtig in den Keller (bis zu ca. 75%). Leider.
 
Zuletzt bearbeitet:
Office Rückläufer wegen "EOL Win 10", 8-)

Board: GIGABYTE B250M DS3H Bios: F9
Prozessor: G4600 ersetzt durch einen i5 7500, minimale Änderungen der Verbrauchswerte im Idle (+) ~0.1 Watt bis 0,3 Watt
Grafik: Intel® UHD-Grafik 630
Arbeitsspeicher: Patriot Viper 4 UDIMM 16GB Kit, DDR4-2400
Datenträger: WD_BLACK SN750 NVMe WDS500G3X0C + Samsung SSD 850 PRO
Netzteil: LC420-12 300W ATX 2.31
Konnektivität: GC-WB867D-I mit Intel® Wireless-AC 8265 M.2 to PCIe x1
Idle: 7.7W DPMS (Monitor on)
Idle: 7.2W DPMS (Monitor standby)
Peripherie: Tastatur/ Maus Rapoo 9300M via USB Dongel, Dell G2422HS via HDMI
Package C-States C8
Messgerät: Profitec KD302
Kühler: GeminII_M4 Lüfter be quiet! Pure Wings 2 BL039 PWM, 120mm @375 rpm
Chassis: Silverstone SST-PS08B
Betriebssystem Windows 11 25H2 Build 26200.7019
Energieoptionen: Ausbalanciert, im BIOS nichts deaktiviert


DS3H_7.2W.jpg
W1125H2_B250M.png
Pack-cstaes_B250M.jpg
B250M_DS3H.jpg
 
Zuletzt bearbeitet:
Intel Ultra 225
Asrock B860I Wifi ITX
2x 16gb DDR5 6000cl36 RAM
990 evo plus
Thermalright AXP90-53
2x Arctic Cooling 140mm ARGB (stehend, RGB leuchtet ~10%)
BeQuiet SFX Power 3 450W


1763589064694.png


Grün = Linux Desktop (erster Block Debian Installation, zweiter Block Endeavour-OS live-Stick)
Rot = Memtest86

Hm, mein 5650G mit ECC war (etwas) sparsamer... wobei... könnte das RGB sein.

Werd mich noch etwas damit spielen, vom Hocker haut mich das jetzt nicht... für den gelobten Intel.
Naja, besser als mein 5900X@X570 mit 100W oder so allemal. :rolleyes:

Nachtrag:
1763593212486.png

Rot ist bissl benchen mitm medium Passmark Test.
Gelb ist kdiskmark.

Naja, zieht schon gut Strom, der Kleine, wenn er soll, ist aber trotzdem leise geblieben.


So, mal mit Powertop gespielt...
1763598165609.png

Das Orangene war powertop --calibrate...
Joa, landet man so bei... 18W.
Das RGB hat quasi nix messbares ausgemacht, war nur auf ~8% (also 15/255).
 
Zuletzt bearbeitet:
AMD Ryzen 9 5900X@4,9GHz
ASUS Crosshair VIII Formula X570
Corsair Vengeance DDR4-3600MHz CL18 32GB
AMD Radeon RX6950 XT
ASUS R.O.G Thor 1200W
Samsung SSD 990 PRO 2TB
Samsung SSD 870 QVO 1TB
Samsung 850 Pro 512GB
Samsung SSD 840 EVO 500GB
Corsair Force MP510 : 960,1 GB
Seagate Barracuda ST4000DM005-2DP166 : 4000,7 GB
Seagate Barracuda ST6000DM003-2CY186 : 6001,1 GB
Mo-Ra 2 Pro mit 4x 180er Phobia Lüfter
Laing Pumpe DDC Ultra 12V
3x Corsair LL140er Lüfter
3x Corsair LL120er Lüfter
Betriebssystem Windows 11 25H2 Build 26200.7171

20251130_222543.jpg
 
Um noch mehr Ultra Setup infos zu bekommen:

CPU: Intel Ultra 245k
Mainboard: Gigabyte B860M DS3H (rev. 1.0)
RAM: Crucial 32GB DDR5 5600MHz
Netzteil: Corsair RM750x
SSD (Betriebssystem): Samsung SSD 960 EVO 250GB
Netzwerk: Intel X710 angeschlossen (Mainboard 2.5G Adapter deaktiviert)
Betriebssystem: Proxmox (mit ZFS Install und somit SystemD Boot statt Grub)
Sonstiges: 1 USB Gerät - Tastatur (Logitech MX Receiver), Keine VM/Docker oder sonstiges laufen, Community-Script "Proxmox Post Install" ausgeführt und HA und sonstiges deaktiviert), Powertop autotune, Bios Optimized
Messgerät: Refoss Smart Steckdose mit Tasmota

21W im Idle - Steckt im C2 fest

Also ähnlich wie die anderen Ultra Core Systeme.
Ich hatte das Mainboard eigentlich gewählt, weil der Vorgänger in der Intel 1700 Reihe sehr sparsam ist. Vielleicht wäre das "ASUS PRO H810M-C-CSM" mainboard sparsamer, ging aber bei mir leider ohne zu testen wieder zurück.
 
CPU: Intel Core Ultra 265K
Board: ASRock B860M Pro-A WiFi
Grafik: iGPU (2 FHD-Monitore angeschlossen)
RAM: TeamGroup T-Create Expert 32GB DDR5-6000 (XMP an)
Netzteil: Fractal Design Ion SFX Gold 650W SFX-L
SSDs: Kingston A2000 1TB, WD_BLACK SN850X 8TB
Sonstiges: 1x CPU-Lüfter, 2x Gehäuselüfter, USB (Maus, Tastatur, Webcam, Mikro, Kopfhörer-DAC)
Windows 11

Idle: 25W
 

Anhänge

  • idle-verbrauch.jpg
    idle-verbrauch.jpg
    27,5 KB · Aufrufe: 42
Beelink SER9 Pro:

- Ryzen AI 9 HX 370
- 32GB DDR5 fest verlötet 8500MHz
- Radeon 890M
- Samsung 9100 Pro 1TB
- Netzteil extern 120W
- USB Maus/Tastatur

Windows 11 Pro aktuelles Build/Treiber 7W Idle.
Läuft bei mir als Medienstreamer im lokalen Netzwerk 24/7.
 
Zuletzt bearbeitet:
Habe kein Messgerät an der Steckdose, alles per Software soweit ausgelesen...

CPU: Intel Core i9-14900K
Mainboard: Asus ProArt B760-Creator WiFi
Ram: Corsair Dominator Titanium - 48 GB - DDR5 - 7200 MT/s - @7000 MT/s
Grafikkarte: Intel Arc A750 LE
SSD's: 1 x WD_BLACK SN850X @1TB/ 1 x WD_BLACK SN850X @2TB/ 1 x PNY XLR8 CS3030 @1TB
PSU: be quiet! System Power 10 @850 Watt
BS: Windows 11 IoT Enterprise LTSC 2024/ elementaryOS 8.0.1

idle.JPG
 
Ausgelesen wird über eine Fritz!Dect 200 Steckdose.

Zusammensetzung PC:

CPU: 9800X3D (Wasser)
Board: Gigabyte Aorus X670 Elite AX
GPU: Asus TUF 5090 RTX (Wasser)
Monitor: Asus Rog Swift OLED PG32UCDP
RAM: 64GB (2x32GB) G.Skill Trident Z5 NEO DDR5-6000 CL30
SSD: 1x Corsair MP600 Pro XT 2TB / 2x Corsair MP600 jeweils 1TB
Lüfter: 6x 140mm
PSU: 1000 Watt be quiet! Dark Power 13 Titanium
Kühlung: 2x 420 Mora (8x 200er Noctua Lüfter) @1xD5 für GPU und CPU
BS: Windows 11 Pro

Idle: ca. 200 Watt

Screenshot 2026-01-06 113442.png
 
@DJ1000

ist der monitor dort mit enthalten?
wenn ja, geht auch eine messung ohne? sonst ist es schlecht vergleichbar.
 
Ausgelesen wird über eine Fritz!Dect 200 Steckdose.

Zusammensetzung PC:

CPU: 9800X3D (Wasser)
Board: Gigabyte Aorus X670 Elite AX
GPU: Asus TUF 5090 RTX (Wasser)
Monitor: Asus Rog Swift OLED PG32UCDP
RAM: 64GB (2x32GB) G.Skill Trident Z5 NEO DDR5-6000 CL30
SSD: 1x Corsair MP600 Pro XT 2TB / 2x Corsair MP600 jeweils 1TB
Lüfter: 6x 140mm
PSU: 1000 Watt be quiet! Dark Power 13 Titanium
Kühlung: 2x 420 Mora (8x 200er Noctua Lüfter) @1xD5 für GPU und CPU
BS: Windows 11 Pro

Idle: ca. 200 Watt

Anhang anzeigen 1172928

@DJ1000

ist der monitor dort mit enthalten?
wenn ja, geht auch eine messung ohne? sonst ist es schlecht vergleichbar.


@thom_cat

Sorry, die Angaben waren mit Monitor.
Ohne Monitor, fällt das Idle auf ca. 180 Watt herunter.
 
System:
CPU: Ryzen 9 9950X
GPU: ASUS TUF RX6900XT OC
Mainbord: MSI X670E Tomahawk WIFI
RAM: 128GB (4x32GB) Crucial Pro DDR5-5600
SSDs: 2x 990 Pro 4TB, 980 Pro 2TB, P5 Plus 2TB
Laufwerke: 4x DVD-/BD-Brenner
Netzteil: Seasonic X-Series 850W
Steckkarten: Intel AX200 Wlan-Karte
Lüfter: 1x NF-A12 PWM (CPU), 5x NF-P14s redux-1500 PWM (Gehäuse)
OS: Windows 11 Pro
Monitore: 2x 2560x1440@60Hz über DisplayPort

Verbrauch: ca. 65W im idle. Gemessen mit einem Shelly Plug S Gen3
 
Zuletzt bearbeitet:
Asrock B760 Pro RS D4
32GB 3600 CL18 auf 1,25v mit SA 1,05v
14600k mit starkem UV und PL2 120w (kommt nicht über C2)
Frozn A620 mit 2x P12
2TB Kioxia G3
Asus 9070 Evo OC (60hz)
Rebel P20 750
2x P14 Pro
1x P12 Pro
2x LianLi 120
Tastatur/Maus hängt am Monitor (KVM)

Im BIOS alles was mit Energie zu tun hat an. Energiesparmodus Windows auf Ausbalanciert sonst drosselt die CPU.

Im Idle komme ich laut KD302 auf 41w, mit einem PP12 550 waren es 2-3w weniger. Unter Last ist der Verbrauch identisch mit beiden Netzteilen.

MSI Kombustor 280w
MSI Kombustor + P95 mit Smallest auf 4 Cores 380w
 
Der Kumpel eines Kollegen hat letztens sein PC-Innenleben erneuert und brauchte etwas Hilfe beim Flashback, als Folge bin ich zu folgender Retro-Gaming-Hardware gekommen:
CPU: i7-3770K
Board: Asrock Z77 Extreme4
GPU: Asus STRIX GTX980 DirectCU II OC
RAM: Corsair XMS3 16 GiB (2x 8 GiB) DDR3-1600 (XMP: 1,50 V, 11-11-11-30)
NT: BeQuiet Dark Power Pro 10 750W
SSD: Samsung 850 PRO 256 GB (fuhr zum Glück noch im alten PC meiner Eltern rum, war die W10-Platte gewesen)
Kühler: Scythe Mugen 3 PCGH Edition (mit Y-Kabel am spannungsgeregelten 3-Pin CPU_FAN2, Regelbereich ist erst in "Custom" wirklich gut)
Lüfter: 92er Lüfter eines Arctic Freezer 13 an 4-Pin-PWM CHA_FAN1 mit Noctua Low-Noise-Adapter NA-RC7, Regelbereich dann ca. 600-1300/min. Ohne LNA 1600-2100/min, das war nix.
(Das mit den Lüftern ist bei dem Board echt ne Wissenschaft für sich, die Doku ist völlig unzureichend und fast jeder Anschluß ist von seinen Möglichkeiten her irgendwie anders. Habe da ewig geknobelt.)
Cherry G80-3000 an PS/2, Maus (MS Intelli Optical oder Logitech M185) an USB
Windows 10 Pro 22H2
NEC 1990SXi mit Adapter an HDMI (ich hatte halt 'n 3m-Kabel in HDMI, aber nicht in DVI...)
Gigabit Onboard (Broadcom)
"Messie": Zhurui PR10

C-States und so mußte ich alle händisch einschalten, das Board ist per Default keine Ökoschleuder. (Optionen für ASPM gibt's nicht mal.) Macht dann Package-C6 mit Render Standby (ThrotteStop: C6r). Zusatz-SATA deaktiviert, macht aber glaub auch nicht viel aus. SSD hängt am Chipsatz-SATA 1 (6 Gb/s, msahci, HIPM+DIPM).

Nur mit iGPU und in Windows PE (Installation) ist die Plattform mit 29 W sogar knapp unter die 30-W-Marke zu drücken, ohne Zeigevieh sind es dann sogar nur noch gut 27 W (das ist halt Polling). Im normalen W10 dann 32-33 W. Prime95 2.98b3 Small FFTs (7T) + Furmark 134 W.
(Die VRM-Kühlkörper sind schon bei Standardtakt unter Vollast und angezeigten 63,6 W Package Power recht autsch, wie soll das dann erst beim Übertakten aussehen... ganz offensichtlich kein Effizienzwunder. Bei heutigen CPUs würden die wahrscheinlich Rauchzeichen geben. Naja, der 3770K eiert dann auch schon bei um die 70°C Core rum, bei eiskaltem Kühlkörper. Wärmeübergang mau. Werde mal noch die WLP checken, aber ich fürchte, das wird auf Delidding hinauslaufen.)

Mit GTX980: Idle 44-45 W. Finde ich eigentlich echt OK für die Hardware.
Prime95 Small FFTs (7T) + Furmark: 314W.

Ein FSC Celsius W370 mit C2D E8400 auf Q45 und GTX750Ti hatte im Leerlauf jeweils sehr ähnliche Werte, vielleicht noch 41 W mit GPU. Und der wäre für 2009 schon ziemlich effizient gewesen. Das ist Fortschritt. (Wobei Ivy Bridge noch besser kann, mein Büro-PC mit Fujitsu-Q75-Board und Pure Power 400W braucht ca. 18 W. Tastamaus allerdings auch komplett PS/2. Und halt nicht mit Z77. Dessen Kühlkörper wird ohne Zusatzlüfter schon ziemlich heiß, da werden also definitiv ein paar Watt hängenbleiben. Hätte der schon DMI ASPM gekonnt? Dann wäre vielleicht über einen BIOS-Mod noch was zu machen...)

Die Pixelschleuder habe ich dann noch mit MSI Afterburner undervoltet (-100 mV, -92 MHz, 80% PT) und mit einem etwas höher drehenden Lüfterprofil versehen, damit mir derweil der VRAM nicht eingeht, dann bekundet die noch ca. 154 W statt 193 W bei moderaten Performanceeinbußen (114-115 fps statt 123 fps in Furmark P720), und das Gesamtsystem mit Prime95 (7T) + Furmark genehmigt sich noch ca. 275 W.

Beeindruckt war ich von der Stromaufnahme im Aus-Zustand: Ca. 0,13 W bekundet das im Bereich <0,2 W nur noch bedingt genaue Zhurui PR10, so wenig habe ich noch nie gesehen. (Der Leistungsfaktor liegt freilich dann bei 0,007, aber so 18 W Scheinleistung ist ja auch noch OK.) Das BIOS bezeichnet diesen Zustand als "Deep Sleep", heute würde das ganze in den Dunstkreis ErP fallen. Wahrscheinlich braucht das Board dann fast nix, und die Japan-Elkos im DPP 10 machen den Rest. (Das übrigens ironischerweise jetzt trotz an sich guter Entkopplung meist die lauteste Komponente ist, weil der Lüfter eine nicht ganz so geringe Minimaldrehzahl hat, geschätzt ca. 650/min. Ich lasse es jetzt in Richtung VRMs blasen, fliegender Aufbau macht's möglich, dann haben wenigstens die noch was davon. ;) )

Standby braucht ca. 2,83 W (WoL aus), dabei leuchten noch die 12V-LEDs für den 8- und 6-Pin PCIe an der GPU.
 
Zuletzt bearbeitet:
Hab mir mal noch ein Sys aus älteren Teilen gebaut...

Backup-Gaming
Jonsbo D32 Pro window black
Ryzen 7 2700X
ASRock B450M Pro4-F
Thermalright Peerless Assassin 120 mini
32GB TeamGroup ELITE DDR4-2933 1,2V
EVGA GeForce GTX 1660 SUPER SC Ultra 6GB
GIGABYTE P450B 450W
1TB Samsung SSD 980 Pro
3x 120er Lüfter auf 7 Vollt und 2x 140er Lüfter auf 7 Volt

42W im idle
 
Ryzen 3700X
2x 16GB DDR4 3000
1x M2 2Tb
1x SATA SSD 2Tb
1x BeQuiet ShadowRock TF2
1x Arctic P14
RX 9060 XT 16Gb
ASUS B350M-K
Silverstone SFX SX500 Gold
Jonsbo C6

Keine "Optimierungen" (BIOS default (nur XMP aktiviert)
OS: Win11 Pro

= 41W Idle
= 273W Volllast (Prime+Furmark)
Messgerät LogiLink EM0003 v3
 
Board: Fujitsu D3643-H12 Bios: V5.0.0. 13R.1.25
Prozessor: i5-9600K
Grafik: Intel HD Graphics 630
Kühler: Pure Rock Slim 2
Arbeitsspeicher: Crucial RAM CT8G4DFRA266 2x 8GB DDR4 2666 MHz kein XMP ausschließlich JEDEC, das board unterstützt kein XMP
Datenträger: Samsung 980 M.2 + Kingston NV1 NVMe PCIe M.2 im PCIe 4.0 x4 to M.2 IB-PCI208-HS
Netzteil: Seasonic FOCUS-GX-750-ATX30
Idle: 5.8W
Last: 133.8W (Prime)
Package C-States C10
Messgerät: Profitec KD302
Peripherie: Rapoo 9300M
Monitor: DELL SE2717H

Bios @ Default, keine Deaktivierung, Lan am GB Switch, Monitor@Dvi2Hdmi
Info: der M.2 bedient ausschließlich NVMe, keine SATA M.2
Umstellung von AHCI auf RST gibt die Package C-States bis C10 frei und senkte den Verbrauch auf unter 6Watt.
Ob Win 11 25H2 26200.8037 oder Debian 13.3 (Powertop bringt nichts, das board reizt alle Energieeinstellungen aus) macht kein Unterschied im Idle

Hier ist besonders das FOCUS-GX-750 zu erwähnen, was seit ca. 2 Jahren zuverlässig und sehr effizient im unteren Lastbereich arbeitet, ähnlich dem RM550x 2021. Die Geräuschkulisse durch Fan off Betrieb nicht wahrnehmbar. Zudem ist das NT nur 140mm tief und dadurch sehr kompakt.

FOCUS-GX-750-ATX30.jpg
 
Zuletzt bearbeitet:
Hardwareluxx setzt keine externen Werbe- und Tracking-Cookies ein. Auf unserer Webseite finden Sie nur noch Cookies nach berechtigtem Interesse (Art. 6 Abs. 1 Satz 1 lit. f DSGVO) oder eigene funktionelle Cookies. Durch die Nutzung unserer Webseite erklären Sie sich damit einverstanden, dass wir diese Cookies setzen. Mehr Informationen und Möglichkeiten zur Einstellung unserer Cookies finden Sie in unserer Datenschutzerklärung.


Zurück
Oben Unten refresh