Geforce 7800GS mit 24 Pipe und silent lüfter! 7800GTX chip???

AND88 schrieb:
@ cento6: meinst du das du deine karte wegen sowas umgetauscht bekommst? die bauen die in ihren rechner da ein testen des und da wird es dann wahrscheinlich nicht auftreten und die schicken dir die selbe karte wohlmöglich wieder zurück! davon hättest dann ja auch nix oder? ausser das du 2 wochen ohne graka wärst!
ist dein klappern echt so schlimm? bei dem anderen (sry weiß nimma wer des war) da gings ja von allein nach n paar sec wieder weg! ist deins schlimmer?

bei mir geht es definitiv von allein nicht weg.
habs aber auch schon am telefon gesagt vielleicht läuft der lüfter unrund oder so teilweise ist auch ein zischen pfeifen zu hören.
das rattern hört aber uf wenn ich an der Graka ein bisserl wackel und zwar in der nähe des molex stecker.
auch das mit dem abstürzen im Pixel Shader 2 modus (3DMar.03)hab ich auf den RMA schreiben druf geschrieben.
Und wenn die mir die alten zurück schicken schicke ich die wieder rein.
hab mir nämlich die ganze daten wo auf die Graka waren aufgeschrieben btw Pics gemacht.
höchstens die würden die Aufkleber vertauschen.
ist auch egal ich glaub schon das ich ne neue bekomme.

@all
ließt mal hier,hat jemand schon den Lüfter runter gehabt.
http://www.forum-3dcenter.org/vbulletin/showpost.php?p=4281880&postcount=437
 
Wenn Du diese Anzeige nicht sehen willst, registriere Dich und/oder logge Dich ein.
@cento6 und @GA-Thrawn
Danke für Eure Meinungen ...

Grrml ... mir ist schon bewusst daß ich je länger ich warte umso weniger für die 6800GT bekomme. Aber wenn ich mir nächstes Jahr ein neues Conroe Sys zulege muß ja dann auch ne neue PCI-E Graka her.
Und ob dann noch jemand eine High End AGP Karte will ist halt fraglich - vor allem zu so einem hohen Preis. Ich meine daß bis dahin noch einiges weniger Leute noch ein AGP Sys haben werden ... und die will dann eventuell keiner mehr.

Off Topic:
@GA-Thrawn ... steht das für Grand Admiral Thrawn ?
Von www.hardoverclock.com ??!
Falls ja - was ist denn los mit Eurer Seite ? Hab die früher sehr oft besucht - doch seit August 2004 tut sich dort nix mehr.
Habe dank Euch den netten Tualatin @ BX Mod gemacht (siehe Sig)
Falls Du's nicht bist - sorry ...
 
Bucho schrieb:
@cento6 und @GA-Thrawn
Danke für Eure Meinungen ...

Grrml ... mir ist schon bewusst daß ich je länger ich warte umso weniger für die 6800GT bekomme. Aber wenn ich mir nächstes Jahr ein neues Conroe Sys zulege muß ja dann auch ne neue PCI-E Graka her.
Und ob dann noch jemand eine High End AGP Karte will ist halt fraglich - vor allem zu so einem hohen Preis. Ich meine daß bis dahin noch einiges weniger Leute noch ein AGP Sys haben werden ... und die will dann eventuell keiner mehr.

Off Topic:
@GA-Thrawn ... steht das für Grand Admiral Thrawn ?
Von www.hardoverclock.com ??!
Falls ja - was ist denn los mit Eurer Seite ? Hab die früher sehr oft besucht - doch seit August 2004 tut sich dort nix mehr.
Habe dank Euch den netten Tualatin @ BX Mod gemacht (siehe Sig)
Falls Du's nicht bist - sorry ...



Ja, es gibt Schwierigkeiten, wir arbeiten aber dran.

Gib dir am besten nen Ruck und hol die Karte, und zwar bevor cenot seine zurückschickt und du die dann kriegst :shot:

@and88: Hab mir nen neues Auto gekauft Fiesta ST.
Bei den Preise hätt ich aber lieber nen diesel. :-[

http://www.gspb.saufsession.de/cate...39&sessionid=8fff12fb1075a8daf0785efedf315139
 
@ Ga-Thrawn: ja des kenn ich! deshalb ist der pc jetz erst mal zurückgestellt!

aber des ghost recon oder oblivion musst ich schon n paar einbussen nehmen als ich es spielen wollte! und bei Tomb raider legend musste ich auf des nature effekt verzichten! naja aber immerhin auto fahren :-)))

schaut doch super gut aus dein auto! und mit 150ps bei dem kleinen gewicht geht der bestimmt super! mein polo hat 75ps bei 700kg leergewicht! damit hab ich schon manch einen angeber an der ampel versiebt! net nur die power machts! niedgrieges gewicht ist wichtig!


@ cento6: naja dann denk ich mal hast du halt einfach n montagsprodukt bekommen! dann hol dir schnell ne neue bei altern. bevor BUCHO es sich doch noch schnell überlegt! (von mir droht keine gefahr das Auto hat das geld gefressen)

was ist eigentlich wenn man mal von einem erstfall ausgeht und die karte streng linitiert ist und in einem jahr kaputt ist! gainward wird sich ja nicht 250 stück aufheben um eventuell irgendwann mal welche zu tauschen! also kann gainward ja nicht garantieren das du das selbe produkt wieder bekommst! was wäre dann bei sowas?
 
Zuletzt bearbeitet:
AND88 schrieb:
@ Ga-Thrawn: ja des kenn ich! deshalb ist der pc jetz erst mal zurückgestellt!

aber des ghost recon oder oblivion musst ich schon n paar einbussen nehmen als ich es spielen wollte! und bei Tomb raider legend musste ich auf des nature effekt verzichten! naja aber immerhin auto fahren :-)))

schaut doch super gut aus dein auto! und mit 150ps bei dem kleinen gewicht geht der bestimmt super! mein polo hat 75ps bei 700kg leergewicht! damit hab ich schon manch einen angeber an der ampel versiebt! net nur die power machts! niedgrieges gewicht ist wichtig!


@ cento6: naja dann denk ich mal hast du halt einfach n montagsprodukt bekommen! dann hol dir schnell ne neue bei altern. bevor BUCHO es sich doch noch schnell überlegt! (von mir droht keine gefahr das Auto hat das geld gefressen)

was ist eigentlich wenn man mal von einem erstfall ausgeht und die karte streng linitiert ist und in einem jahr kaputt ist! gainward wird sich ja nicht 250 stück aufheben um eventuell irgendwann mal welche zu tauschen! also kann gainward ja nicht garantieren das du das selbe produkt wieder bekommst! was wäre dann bei sowas?

Jo der Anzug ist mörderisch, halte mich mom mim fahren auch zurück und das nächste auto wird wohl wieder nen Deisel, is ja nichtmehr feierlich. Lustig isses aber die Türkenprollbmws (sind meistens eh nur 316is mit M draufgebappt :rolleyes: ) zu zersägen.
1300 kg hat meiner schon, ganze Asustattung und so, die autos werden ja immer schwerer, aber es is nichtnur der Motor, geiler sind das Sportfahrwerk, die direkte Lenkung alle gokart, schnellerer Schaltwege usw :asthanos:

Am mesiten bei der Karte freut mich BF2 mit TSSA 1600x1200 4xaa , 8xaf und allm high butterflüssig :banana:

@Bucho: Bist wohl zu spät, die 1500 Stück scheinen weg zu sein
http://www.geizhals.at/deutschland/a198786.html
 
Zuletzt bearbeitet:
cento6 schrieb:
schitt das ist schlecht hab grad eben meine zur post gebracht.
gestern war doch noch grün....:grrr:.:kotz:
ruf dan heut nochmall bei alternate an,mal sehen was die sagen.
gestern hiess noch tausch 1:1...
Kommt wohl daher, dass ich sie mir vorgestern bei Alternate bestellt habe :teufel:
 
Hallo,

ich habe meine jetzt 2 Tage in meinem Rechner und folgendes Problem.
Erstmal bin ich vom Overclocking Potential überwältigt. Meine läst sich auf 585Mz GPU :love: und 1400Mhz Ram übertakten und die Frameraten und Benchmarkpunkte sind Top.
Aber leider wehrt das nichr lange. In aktuellen Games wie BF2 oder HL2 habe ich nach einigen Sekunden bis Minuten einen Back to Desktop unter 3D Last :-[ :shake: .

Habe Softwareseitig alles gecheckt bis hin auf meiner 2. HDD Windows und Treiber 84.21 neu installiert, jedoch ohne Erfolg. Auch bei DEfault 450/1250 Takt das gleiche Problem.

Mir fällt nur etwas auf, dass wenn ich die AGP Spannung im Bios anhebe, bzw. ich die CPU Runtertakte und somit auch die Vcore runtergeht, die Karte 1-2 Minuten länger unter 3D läuft.

Ich vermute, dass evtl. mein 431W Enermax NT nicht reicht ? Nur hatte ich zuvor eine 6800Ultra drinnen die ja sicher etwas mehr Strom verbraucht.
Wenn ich meine normale 7800GS 16 Pipes nehme läuft wieder alles bestens.

Was meint ihr ? einen Defekt der Gainward würde ich mal auschliessen wenn die sogut zu übertakten geht.
Inkompatibilität mit nForce 2, ob der zu überlastet mit der Karte ist ??
 
DSL Cowboy schrieb:
Hallo,

ich habe meine jetzt 2 Tage in meinem Rechner und folgendes Problem.
Erstmal bin ich vom Overclocking Potential überwältigt. Meine läst sich auf 585Mz GPU :love: und 1400Mhz Ram übertakten und die Frameraten und Benchmarkpunkte sind Top.
Aber leider wehrt das nichr lange. In aktuellen Games wie BF2 oder HL2 habe ich nach einigen Sekunden bis Minuten einen Back to Desktop unter 3D Last :-[ :shake: .

Habe Softwareseitig alles gecheckt bis hin auf meiner 2. HDD Windows und Treiber 84.21 neu installiert, jedoch ohne Erfolg. Auch bei DEfault 450/1250 Takt das gleiche Problem.

Mir fällt nur etwas auf, dass wenn ich die AGP Spannung im Bios anhebe, bzw. ich die CPU Runtertakte und somit auch die Vcore runtergeht, die Karte 1-2 Minuten länger unter 3D läuft.

Ich vermute, dass evtl. mein 431W Enermax NT nicht reicht ? Nur hatte ich zuvor eine 6800Ultra drinnen die ja sicher etwas mehr Strom verbraucht.
Wenn ich meine normale 7800GS 16 Pipes nehme läuft wieder alles bestens.

Was meint ihr ? einen Defekt der Gainward würde ich mal auschliessen wenn die sogut zu übertakten geht.
Inkompatibilität mit nForce 2, ob der zu überlastet mit der Karte ist ??


ich würd sagen kaputt, da bei default auch und die 6800 Ultra mehr Strom braucht.

Wieso geht bei dir und den anderen der ram nurso niedrig, 1500 sind da viel angenehmer (au nein bitte nicht hauen :shot: :angel: )

@cento: Entweder musde ewig warten oder kreigt eine die nochwer (14tage rückgaberecht) zurückgeschickt hat, was wohl beides scheisse ist.

Hoffe mal das die Karte nun ne Preisentwicklung bei ebay wie die 7800 GTX 512 mitmacht.

@tias: Benches her @ maxtakt, aber zackig :)
 
Zuletzt bearbeitet:
@Tias
glückwunsch

endlich konkurrenz beim Benchen....
btw
hast dein schnelle 740 noch!!!

@GA-Thrawn
kann dich beruhigen anscheinend ist nochmals ein schub Grakas unterwegs,entweder mitte oder ende Mai.
ich soll aber spätestens in 1 woche nochmalls anrufen wenn von Alternate nichts kommt.
Dan waren es noch keine 1500 wo Alternate hatte.
Auf lager sind aber im moment keine mehr,da der Technicker nochmalls nachgeschaut hat.
Das gute war er meinte dan ist sollte ne andere gleichwertige Graka nehmen wenn es doch keine mehr geben sollte.
hab dan geantwortet welche den?
Dachte die GS Bliss+ 24 Pipes ist die schnellste
und nur die will haben wil...
 
Tja ich hab da immer die HDR Demo rthdribl 1.2 sowie alle akutellen Benchmarks und die hatte ich erstmal immer so ne 1h laufen und gehts ja, nur halt dann bei Games ned :(.... und was den Ram angeht. Die 100Mhz die du hast machen wenn überhaupt maximal 0.5-1fps mehr. Deswegen wäre mir das völlig Schnuppe :shot:...1400Mhz sind schon nen schöner Wert ;)...komischweise gibt die optimale Taktermittlung 760/1520MHz an aber so ab 1450Mhz gibts freezes

Leider sind bei Alternate die Karten alle, sodass ich keine neue auf die schnelle bekomme und gern noch ne Lösung finden würde.

Matzepower schrieb:
Was leistet die Karte denn mit einem normalen XP3200+ mehr gegenüber einer 6800GT?

Wenn du 4xAA und 4xAF nutzt sowie 1280x1024 bringt das gut 50-100% Mehrleistung :drool:.
 
Zuletzt bearbeitet:
@ cento6. die sind auch lustig oder!? hättest ja sagen können du nimmst die 7900GT mit 512mb pciE und des mobo sollen sie dir schneken! :-))))))))))

woher wisst ihr eigentlich alle das sie so limitiert ist?
wenn es bald den 7800chip nicht mehr gibt dann kommt in jede 7800GS APG der 7900GT chip rein! also könnte jeder hersteller thechnisch des machen! ok vielleicht nehmen sie dann nur 256 mb ram aber 512 könnten sie ja auch nehmen!
 
AND88 schrieb:
@ cento6. die sind auch lustig oder!? hättest ja sagen können du nimmst die 7900GT mit 512mb pciE und des mobo sollen sie dir schneken! :-))))))))))

woher wisst ihr eigentlich alle das sie so limitiert ist?
wenn es bald den 7800chip nicht mehr gibt dann kommt in jede 7800GS APG der 7900GT chip rein! also könnte jeder hersteller thechnisch des machen! ok vielleicht nehmen sie dann nur 256 mb ram aber 512 könnten sie ja auch nehmen!

Abwarten und Tee drinken :p

@cento/GA
Hab das Problem das die Karte sich nach einem Neustart automatisch wieder in den Standardtakt versetzt und ich erneut die Taktrate hochsetzen muss.
Die Häckchen im Treiber sind gesetzt, aber sie taktet immernoch zurück!
Einer von euch ne Idee

€: meine macht 575/1470 stable; beim Ram hab ich noch net weiter getestet

Gruß

Demoria
 
Zuletzt bearbeitet:
AND88 schrieb:
@woher wisst ihr eigentlich alle das sie so limitiert ist?
wenn es bald den 7800chip nicht mehr gibt dann kommt in jede 7800GS APG der 7900GT chip rein! also könnte jeder hersteller thechnisch des machen! ok vielleicht nehmen sie dann nur 256 mb ram aber 512 könnten sie ja auch nehmen!

Bei Geizhals steht in der Beschreibung: Achtung! Limitierte Ausgabe, nur begrenzte Stückzahl verfügbar!

Hat jemand die 24 Pipe er´wie ich auf nem NFORCE2 Board laufen ?????

Mann die Karte wär so geil auf meinem System. In BF2 hab ich locker in stark grafiklastigen Stellen wie Atillerie oder Nebelgranaten statt 30fps 58fps mit AA. Mann das ist doppel soviel Frames :) aber leider immer der BacktoDesktop Effekt :(
 
Zuletzt bearbeitet:
also irgendwie glaube ich ich bin blind! ich seh des nirgendwo das des da steht! und auf der gainward page (die angeblich bald auch auf deutsch kommt) seh ich auch nix!

der nforce 2 hatte schon agp8x gell! bin mir nimma ganz sicher denk aber schon! oder?
 
DSL Cowboy schrieb:
Bei Geizhals steht in der Beschreibung: Achtung! Limitierte Ausgabe, nur begrenzte Stückzahl verfügbar!

Hat jemand die 24 Pipe er´wie ich auf nem NFORCE2 Board laufen ?????

Mann die Karte wär so geil auf meinem System. In BF2 hab ich locker in stark grafiklastigen Stellen wie Atillerie oder Nebelgranaten statt 30fps 58fps mit AA. Mann das ist doppel soviel Frames :) aber leider immer der BacktoDesktop Effekt :(


Den Back to Desktop (kein Bug sondern zu hoher FSB) habe ich auch bei meinem NF2 board bei mir lags am zu hohen FSB! ;)

Takte ihn in 1 MHz Schritten zurück und spiele mal so dass er mind. 2h stabil läuft! ;)

Oder mal versuchen die VDD zu erhöhen!
 
Zuletzt bearbeitet:
Mhhh...FSB....komisch, bei der 256MB 7800GS gehts ja. Ich vermute das der nF2 mit den 512MB überfordert ist, da ich das BacktoDesktop auch bei einigen 2x1024MB Ram Modulen hatte. Na ich werds mal probieren aber ich bin ja schon bei nur 227MHz und noch weniger wird die CPU Komponente zu lahm

Wie weit mußtest du runtergehen ?

@And: Ja. der nF2 hat 8x AGP (so uralt ist der NF2 ja noch nicht ;) ) und bei mir steht das mit der Limitierung bei Geizhals
 
Zuletzt bearbeitet:
227MHz laufen bei mir, 230MHz laufen unregelmäßig, 234MHz stürzen sofort in 2 min ab obwohl primestabil also kann man Prime vergessen! ;)
 
Zuletzt bearbeitet:
DSL Cowboy schrieb:
Tja ich hab da immer die HDR Demo rthdribl 1.2 sowie alle akutellen Benchmarks und die hatte ich erstmal immer so ne 1h laufen und gehts ja, nur halt dann bei Games ned :(.... und was den Ram angeht. Die 100Mhz die du hast machen wenn überhaupt maximal 0.5-1fps mehr. Deswegen wäre mir das völlig Schnuppe :shot:...1400Mhz sind schon nen schöner Wert ;)...komischweise gibt die optimale Taktermittlung 760/1520MHz an aber so ab 1450Mhz gibts freezes

Leider sind bei Alternate die Karten alle, sodass ich keine neue auf die schnelle bekomme und gern noch ne Lösung finden würde.



Wenn du 4xAA und 4xAF nutzt sowie 1280x1024 bringt das gut 50-100% Mehrleistung :drool:.

Kann nicht zustimmen, der ramtakt bringt gut Performance beim benchen, nur weil deiner nicht so hoch geht musst du ja nicht dafür den Ramtakt abqualifizieren um selbst besser dazustehen :motz:
Das deine Karte kaputt ist hälst du für ausgeschlossen, weiso eigentlich ? Von probs mit Nforce 4 hab ich bisher nix gehört.

@cento: Bin über neue garnet so glücklich, das Teil soll ja rar bleiben, aber wenns nur die restlcihen der 1500 sind isses ok :asthanos:
 
GA-Thrawn schrieb:
@cento: Bin über neue garnet so glücklich, das Teil soll ja rar bleiben, aber wenns nur die restlcihen der 1500 sind isses ok :asthanos:


am telefon hiess heut mittag das es praktisch die restliche sein sollten,weil die nicht gewußt haben wie die Graka einschlagen wird.
bei mir kommt nur ne Neue im frage.

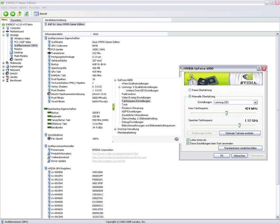
@Demoria
schau mal das bild an einfach häcken+ubernehmen fertig.
 

Anhänge

  • 1024_3033636436373865.jpg
    1024_3033636436373865.jpg
    89,5 KB · Aufrufe: 94
GA-Thrawn schrieb:
Kann nicht zustimmen, der ramtakt bringt gut Performance beim benchen, nur weil deiner nicht so hoch geht musst du ja nicht dafür den Ramtakt abqualifizieren um selbst besser dazustehen
@

Doch ich weiss das 100Mhz Ramtakt nix bringen. Hab ja noch ne normale 7800GS und die schafft 1550Mhz ;) und der Unterschied macht in Games mit Glück 1 fps. Benchmark- bzw. Punktegeil bin ich nicht, da ich lieber zocke :asthanos:

Und das die Gainward nicht kaputt ist ist sicher, da ich genug 2x1024MB Ram hatte mit gleichen Problemen und die Rams waren ja auch nicht kaputt :)
 
Zuletzt bearbeitet:
DSL Cowboy schrieb:
Doch ich weiss das 100Mhz Ramtakt nix bringen. Hab ja noch ne normale 7800GS und die schafft 1550Mhz ;) und der Unterschied macht in Games mit Glück 1 fps. Benchmark- bzw. Punktegeil bin ich nicht, da ich lieber zocke :asthanos:

Und das die Gainward nicht kaputt ist ist sicher, da ich genug 2x1024MB Ram hatte mit gleichen Problemen und die Rams waren ja auch nicht kaputt :)


Das weist du leider das Falsche, man hat so mehr Datendurchsatz und es bringt mehr als nur ein FPS, nicht umsonst hatte die GTX 512 sonen hohen Ramtakt, die normale 7800 gS ist eh zu lahm um den Ramtakt auszunutzen.
Mit deiner Meinnug sthsde ziemlich sehr sehr alleine da, schu dich mal in den anderen 7900 GT Threads um, gibt sogar welche die Meinen Ramtakt bringt mehr als GPU (wobei ich das bezweifle)



@cento: Will ich doch hoffen. Also haben se erstmal 100 gekriegt (rein hypothetisch) und kriegen nun noch 500 oder sind 1500 Weg und es gibt nochn Paar mehr ? Hat der Alternate Man eindeutig die limitiertheit versichert ?
 
DANKE Aslinger !!!! Es lag am Frontsidebus warum auch immer ?

Habe soeben 1h BF2 mit 590Mhz/1440 gezockt und keine Probleme :)

Leider habe ich aber auf 210Mhz gehen müßen und somit weiss ich noch nicht ob dass viel bringt, da die CPU Leistung ja nun sinkt.

Aber gut das ich mich auf mein Gefühl verlassen habe und sicher war das die Gainward in Orndung ist. DEr nF2 ist einfach am Limit
 
DSL Cowboy schrieb:
DANKE Aslinger !!!! Es lag am Frontsidebus warum auch immer ?

Habe soeben 1h BF2 mit 590Mhz/1440 gezockt und keine Probleme :)

Leider habe ich aber auf 210Mhz gehen müßen und somit weiss ich noch nicht ob dass viel bringt, da die CPU Leistung ja nun sinkt.

Aber gut das ich mich auf mein Gefühl verlassen habe und sicher war das die Gainward in Orndung ist. DEr nF2 ist einfach am Limit

Der GPU Takt ist mehr als ordentlich, ich hoffe mal das son silberleitlackmod auch für unserer Karten kommt, dann dürften 670 drinn sein.
Der Ram is zwar ntso hoch, aber lassen wir das :asthanos:
Hab ich ein Glück das mein FSB bis 300 geht :)
 
Demoria schrieb:
Ja schon klar :d aber der übernimmt das trotzdem net

andere treiber vielleicht,wobei es eigentlich nicht daran liegen sollte.
versuch doch mal im 2taktmodus obs da übernommen wird,wenn nicht könnte es doch an der graka liegen.
bench oder so laufen alle durch!!!

@GA-Thrawn

es war ne lady...
"limitiertheit versichert "
ne ich habe es zwar angesprochen die sogenannte 1500 St. die lady ist mir aber ausgewichen,hat nur gemeint das mitte mai und ende mai nochmalls ein schub kommt.

wenn ich nächste woche anrufen muss werde es im gespräch bringen.
 
Meine geht morgen zurück. Macht Krach wien Modemlautsprecher im Rythmus des Bildes und war nicht Stabil zum Laufen zu kriegen. Schade
 
guest_jo schrieb:
Meine geht morgen zurück. Macht Krach wien Modemlautsprecher im Rythmus des Bildes und war nicht Stabil zum Laufen zu kriegen. Schade


vor allem schade weil es dauern kann bis weider welche kommen, wenn überhaupt.
 
Damit bin ich durch die können se behalten, hab eh noch ne 16 Pipes GS hier.
Die nächste Investition ist ne komplette ! Feierabend ! :)
 
Hardwareluxx setzt keine externen Werbe- und Tracking-Cookies ein. Auf unserer Webseite finden Sie nur noch Cookies nach berechtigtem Interesse (Art. 6 Abs. 1 Satz 1 lit. f DSGVO) oder eigene funktionelle Cookies. Durch die Nutzung unserer Webseite erklären Sie sich damit einverstanden, dass wir diese Cookies setzen. Mehr Informationen und Möglichkeiten zur Einstellung unserer Cookies finden Sie in unserer Datenschutzerklärung.


Zurück
Oben Unten refresh