ASRock stellt AM3-Mainboard "890FX Deluxe3" vor

Hallo, damit hier mal wieder etwas schwung reinkommt dürft ihr mir mal beim OC helfen :)

wollte mich heute mal ans OC machen, im Bios per Multi auf 3,6 GHZ bei 1,35V ( beim alten Gigabyte habe ich meinen 1090t auf 3,8 mit 1,375 bekommen) C&Q C1E Turbo ist Disabled. Tja hochgefahren und was sehe ich bei CPU-Z --- die Core regelt sich runter auf 800 MHz und bei Core Voltage habe ich starke Schwankungen als ob C&Q noch aktiviert oder was anderes, was kann das sein?

WOW unter OC Tuner habe ich eine CPU Voltage von 1,4750 und DRAM Voltage 1,653 (ist mein RAM nicht für 1,5V ausgelegt?)

Hier stimmt doch alles vorne und hinten nicht :( unter Everest zeigt er mir 3,600 MHz bei 1,3500V CPU VID ohne Veränderung also so wie es sein soll...

ich bekomme es nicht hin, was muss ich bei Overclocked Mode einstellen? Sync,Async, Optimized?
 
Zuletzt bearbeitet:
Wenn Du diese Anzeige nicht sehen willst, registriere Dich und/oder logge Dich ein.
Erstmal C&Q im BIOS deaktivieren. Edit: haste ja gemacht oO komisch
2. CPU LLC auf Normal stellen.

was muss ich bei Overclocked Mode einstellen? Sync,Async, Optimized?
Das ist mehr dazu, wenn man einen festen Multi hat, das kannst erst mal so lassen wie es ist.

Dem OC Tuner vertraue ich schon länger nicht mehr^^
Das doofe ist, das der nicht wirklich gepflegt wird und da immer noch was von mGPU Voltage steht^^

Kannst mal versuchen im Energie Profil im Win bei CPU Min Leistung 100% wenn es gehen sollte.

Hoffe du hast das neuste BIOS drauf :)
 
Zuletzt bearbeitet:
Hey,

danke schonmal

habe jetzt im Bios CPU Load Line Calibration auf Normal gestellt, C&Q habe ich schon disabled sowie C1E und den Turbo...

Soll ich Overclocked Mode auf Auto wieder stellen? So war es vorher?

BIOS ist 1.90
 
Zuletzt bearbeitet:
Jap auf auto ;)
 
Habe es nun auf Auto gestellt sowie CPU Load Line Calibration auf normal... nach wie vor schwanken die Spannungen MHz unter GPU-Z,, Linx bricht den Test immer ab und Prime meldet auch nen Error

habe mal mein Bios abgelichtet, vll findet man da den Fehler...

edit: wenn ich die Einstellungen so unter Prime laufen lasse kommt nen Bluescreen siehe neues Foto,

ist das eigentlich richtig das im Bios bei DRAM Voltage Auto 1.653 steht? Dachte die Riegel haben nur 1.5?
 

Anhänge

  • CIMG2900.jpg
    CIMG2900.jpg
    45,1 KB · Aufrufe: 66
  • CIMG2901.jpg
    CIMG2901.jpg
    37 KB · Aufrufe: 69
  • CIMG2902.jpg
    CIMG2902.jpg
    24,8 KB · Aufrufe: 69
  • CIMG2903.jpg
    CIMG2903.jpg
    191,9 KB · Aufrufe: 61
Zuletzt bearbeitet:
ist das eigentlich richtig das im Bios bei DRAM Voltage Auto 1.653 steht? Dachte die Riegel haben nur 1.5?
Da stellste das halt selber ein, timings auch mal überprüfen.
Von was jetzt dein Problem kommt kann ich auch nicht sagen.
Bisschen schwanken ist ja normal.
Sread Spectrum mal ausmachen.
 
Auch kein Erfolg ... habe Memory Clock auf 666 und DRAM Voltage 1,512 laufen :( unter meinem Gigabyte Board lief der 1090t bei 1,375 3,8GHz ohne Probeme


habe ihn nun mal auf 3,6GHZ bei 1,35V am Laufen,, beim 6 run Linx... gehts auch hier nicht weiter :(
 
Zuletzt bearbeitet:
Kannst ja mal ein anderes Netzteil versuchen, wenn möglich.
Den BQ traue ich kein Stück weit^^ Die werden immer mal ganz leise.
Sonnst mal bei OC auf Sync stellen und nochmal testen.
CPU NB erhöhen.

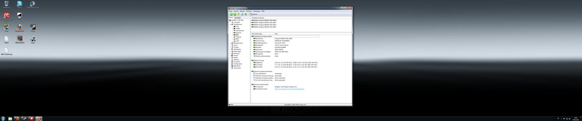
Ganz wichtig, mal die SPD vom RAM auslesen und alles selber einstellen.

Mehr fällt mir momentan nicht ein.
 

Anhänge

  • SPD.jpg
    SPD.jpg
    41,7 KB · Aufrufe: 62
Zuletzt bearbeitet:
Mal so auf 1.175 aber jede CPU ist leider anders ;)

SPD auslesen? Kann ich das mit Everest machen? Habe ich noch nie gemacht/gehört

Mit Everest mache ich das auch immer, und Drucke mir das dann aus.
Im SPD sind die Profile abgelegt, die dem Mobo sagen bei welchem Takt welche Timings eingestellt werden müssen.
Das funktioniert leider immer mal wieder nicht so wie es soll.

Alles leider nicht so einfach ;)
 
Auch das hat nichts gebracht :( ich glaube das liegt alles mit dem RAM zusammen,,ohje das mit den Timings etc habe ich ja noch nie gemacht... schade dachte es wäre einfacher mit nem offenem Multi zu OCen,

kannst du mir mal dein Bios zeigen? Vll 2-3 Bilder?
 
Zuletzt bearbeitet:
Normal ist das auch einfach und es muss nicht am RAM liegen.
Habe ich schon erwähnt das Ferndiagnosen immer doof sind^^

Stell mal den RAM auf den niedrigsten Takt und versuche ob sich was ändert.
Wie alt ist dein Betriebssystem? Wenn nicht neu mal ein neues testen.

Das kann viel sein, bis hin zum Montagsboard.

RAM, NT - sind aber so meine verdächtigen.
Alles was nicht benötigt wird abstecken oder abschalten.
Zusatzkarten können auch Faxen machen.
 
System ist gerade mal 3 Tage alt, Netzteil nagelneu. Ferndiagnosen sind mehr als nur Blöd :d leider... habe jetzt mal alles wieder "zurücksetzt" im Bios, ausser Turbo und C&Q das habe ich nach wie vor deaktiviert...

versuche jetzt mal "nur" mit dem Tool zu OCEN , mal schauen wie weit ich damit komme...

komischerweise klappt es bei bei Linx test nun ,,, 3,6GHz bei 1,35V...vorhin unterm Bios hat es nicht geklappt

Edit: wieviel Spannung kann ich eigentlich auf die CPU geben? 1.45?
 
Zuletzt bearbeitet:
wieviel Spannung kann ich eigentlich auf die CPU geben? 1.45?

Also mehr würde ich mit LüKü nicht unbedingt geben, klar gibt es da auch mortz Kühler ;)

Halte einfach die Temperatur im Auge.
 
Also die Temps liegen immer im grünen Bereich zwischen 45-50° je nach takt! Mir ist aber aufgefallen sobald ich im Bios übertakte gehts nicht, weder 1,35V mit 3,6GHz und 1,3825 mit 3,7GHz, wenn ich aber unter OC Tuner so Takte läuft mein System Fehlerfrei, sei es unter Prime, Crysis (30min) oder Linx,, was kann das bedeuten? Komisch ist auch das ich sehr viel Spannung geben muss um auf 3,7 zu kommen, wenn ich da an mein

Gigabyte Board denke ----1,375 mit 3,8GHz
ASRock nur ----------------1,3825 mit 3,7GHz

dachte eigentlich mit dem neuen Board würde ich auf 4,00 GHz kommen :(
 
Zuletzt bearbeitet:
Was du hast dem CPU 1.8V gegeben oO
Schau mal ob die Kühler auf dem Mobo richtig Kontakt haben.
 
Ups edit :),,, wie kann das sein das es unter OC Tuner geht und im Bios nicht? Warum braucht jetzt meine CPU mehr Spannung? Fragen über Fragen :d

wie läuft dein 1090er aktuell gerade mit welchen einstellungen im Bios Pyrocrack?
 
Achso^^
Hängt halt auch von der LLC ab, kannst ja mal ein wenig damit experimentieren.
Am WE kann ich dir vielleicht mal ein Profil hochladen, mal sehen ob das funzt.
Geht glaube mit nem ASRock Tool.

Ich brauche für 3600MHz schon 1.3625V :( muss aber auch noch paar Sachen versuchen ;)
 
Zuletzt bearbeitet:
LLC hatte ich auf Auto dann Normal, denk immer daran du redest hier mit nem N00B :d...wie du merkst bin ich nicht so de OCer, das mit dem Profil wäre natürlich super von dir wenn das auch so klappt, meine wir haben ja etwas andere Komponenten wie RAM etc.. aber du machst das schon ;)

oh sehe gerade deiner braucht sogar mehr wie meiner unter 3,6,,, läuft er bei dir auch aktuell auf 3,6? Vll ist das leider so das meiner mit dem neuen Board mehr Spannung braucht? Stellt sich dann nur die frage warum nicht unterm Bios warum nur beim OC Tuner :)
 
Zuletzt bearbeitet:
ASRock > OC DNA

Sieht ganz lustig aus :)

Man kann im BIOS übrigens 3 verschiedene Einstellungen speichern und auch wieder laden ;)
 
Geb dem mal 1,4v.!

Machst du OC nur über den Multi und stehen die Timings für deinen Ram auf auto? Wie hoch hast du den vDimm deines Ram?
 
Hallo Spieluhr,,

1,4V bei 3,8 oder 4,0? Mache OC nur über den Multi und dann halt mit Spannungserhöhung...wo finde ich diesen vDimm konnte im Bios nichts finden, habe aber mal nen Foto von den Memory Timings gemacht,, bis auf das obere steht alles auf Auto
 

Anhänge

  • fr_47.jpg
    fr_47.jpg
    150,9 KB · Aufrufe: 63
Spieluhr reden sie mit mir :d

Schade :(


also egal was ich im Bios einstelle es geht nicht, nichtmal 3,5GHz bei 1,35V... habe mittlerweile auch schon CPU LCC auf Disabled sowie CPU Therman Throttle...

mir ist aufgefallen das wenn ich unterm Bios OC zb. 3,5GHz bei 1,35 einstelle er unter CPU-Z(sowie HWmonitor) mir ständig andere Takte anzeigt als ob noch C&Q Aktiviert wäre mal 800 mal 3,2 mal 3,5MHz auch verschiedene Spannungen bis über 1,4... kein Wunder das er mir dann ständig abstürzt.
:(
 
Zuletzt bearbeitet:
Resette mal die Bioseinstellungen über den rückseitigen Taster am IO/Shield und danach nimmst "nur die unbedingt notwendigen" Einstellungen vor, ok? Nicht tiefer in die Details was verstellen, denn so wie sich das hier die letzten Posts von dir liest, ist da was kreuz und quer verstellt und raten ins Blaue hinein ist eher kontraproduktiv - hilft nicht dir oder uns, im Gegenteil.

..und vergess nicht zu posten, was du wo für Einstellungen vorgenommen hast. Dann ist das Bios "frisch" und wir können nochmal von vorne anfangen. ;)
 
Hallo, alles klar, aber soweit bin ich garnicht ins Detail gegangen,, kann man irgendwie auch nicht richtig... habe einzig immer C&Q und den Turbo deaktiviert, und nach diesem Thread hier LLC auf Normal gestellt, dann den Multi angehoben und die Spannung, mehr nicht. Können aber gerne nochmal von vorne anfangen :)

wieder was eigenartiges, habe jetzt mal die Taste dedrückt und das Bios neu eingestellt wie oben geschrieben C&Q Turbo off LLC auf normal, habe auch gleich den Multi auf 18 gesetzt und die Spannung auf 1,35V mehr nicht, CPU-Z angemacht und siehe da die Spannung bleibt stabil auf 1,368 (denke das ist die 1,35 ausm Bios) und der Takt bleibt konstat auf 3,6 MHz Linx/Prime läuft 1A, wenn ich jetzt aber wieder ins Bios gehe und nur etwas am Takt/Spannung verändere habe ich wieder die Probleme das mir CPU-Z starke schwankungen anzeigt und Linx/prime auch nicht läuft... ich checke das alles nicht...
 
Zuletzt bearbeitet:
Setz mal die Spannung auf 1,375~1,38 hoch, mach LLC & Turbo @ default und poste mal Screens von CPU-Z (CPU/Memory/SPD), jeweils Idle und unter Last.

edit: Das Board droopt halt ein bischen mit der vCore im Idle (0,016~0,048) , ist bei mir auch nicht anders, unter Last verhaart es aber dann konstant bei +0,048 der eingestellten vCore (Bench: Orthos (Methode: Gromacs core bzw. Small FFTs)).

...
 
Zuletzt bearbeitet:
Takt 3,8GHz? Default -> meinst du die vorgegebenen Werte nach nem Bios Reset? LLC und Turbo würden dann auf Auto stehen...

nur womit kann man das erklären

wieder was eigenartiges, habe jetzt mal die Taste dedrückt und das Bios neu eingestellt wie oben geschrieben C&Q Turbo off LLC auf normal, habe auch gleich den Multi auf 18 gesetzt und die Spannung auf 1,35V mehr nicht, CPU-Z angemacht und siehe da die Spannung bleibt stabil auf 1,368 (denke das ist die 1,35 ausm Bios) und der Takt bleibt konstat auf 3,6 MHz Linx/Prime läuft 1A, wenn ich jetzt aber wieder ins Bios gehe und nur etwas am Takt/Spannung verändere habe ich wieder die Probleme das mir CPU-Z starke schwankungen anzeigt und Linx/prime auch nicht läuft... ich checke das alles nicht...

werde das gleich mal mit den Screens Posten

hier schonmal mein Bios
 

Anhänge

  • fr_45_size640.jpg
    fr_45_size640.jpg
    43,7 KB · Aufrufe: 54
  • fr_46_size640.jpg
    fr_46_size640.jpg
    36,5 KB · Aufrufe: 52
  • fr_47_size640.jpg
    fr_47_size640.jpg
    34,7 KB · Aufrufe: 56
  • fr_44_size580.jpg
    fr_44_size580.jpg
    32,4 KB · Aufrufe: 57
Zuletzt bearbeitet:
Idle....da sieht man schon wie ich die Spannung ist...
 

Anhänge

  • fr_48_size640.jpg
    fr_48_size640.jpg
    45,1 KB · Aufrufe: 57
  • fr_49_size640.jpg
    fr_49_size640.jpg
    42,4 KB · Aufrufe: 50
  • fr_50_size580.jpg
    fr_50_size580.jpg
    39,4 KB · Aufrufe: 56
  • fr_51_size580.jpg
    fr_51_size580.jpg
    37,8 KB · Aufrufe: 57
Last,,, über 1,5V---ohne Worte
 

Anhänge

  • fr_52_size580.jpg
    fr_52_size580.jpg
    36,6 KB · Aufrufe: 53
  • fr_53_size580.jpg
    fr_53_size580.jpg
    41,4 KB · Aufrufe: 57
  • fr_54_size580.jpg
    fr_54_size580.jpg
    40,8 KB · Aufrufe: 49
  • fr_55_size580.jpg
    fr_55_size580.jpg
    37,5 KB · Aufrufe: 47
Hardwareluxx setzt keine externen Werbe- und Tracking-Cookies ein. Auf unserer Webseite finden Sie nur noch Cookies nach berechtigtem Interesse (Art. 6 Abs. 1 Satz 1 lit. f DSGVO) oder eigene funktionelle Cookies. Durch die Nutzung unserer Webseite erklären Sie sich damit einverstanden, dass wir diese Cookies setzen. Mehr Informationen und Möglichkeiten zur Einstellung unserer Cookies finden Sie in unserer Datenschutzerklärung.


Zurück
Oben Unten refresh