Werbung
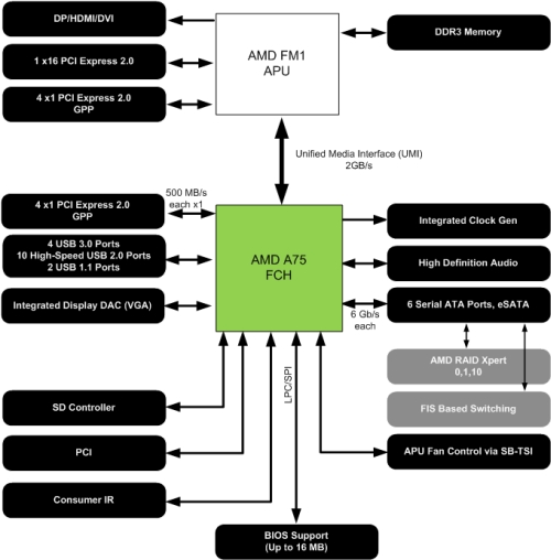
Für die Sockel FM1-APU wird es zwei Chipsätze geben - den A55 und den A75. Die beiden Chipsätze unterscheiden sich deutlich bei der Ausstattung. So bietet der A55 anders als der A75 nur SATA 3 Gb/s, auch USB 3.0 wurde gestrichen.
Anhand der Blockdiagramme kann der beschnittene Funktionsumfang dieser Chipsätze nachvollzogen werden. Nicht umsonst spricht AMD selbst von Fusion Controller Hub (FCH) und nicht mehr von Chipsatz. Sowohl Speichercontroller, digitale Videoausgänge als auch ein Großteil der PCIe-Lanes sind direkt an die APU angebunden. Der Rumpf-Chipsatz übernimmt praktisch die klassischen Funktionen einer Southbridge, stellt also u.a. SATA- und USB-Anschlüsse bereit.
Die Blockdiagramme illustrieren nochmals die wesentlichen Unterschiede zwischen beiden Chipsätzen - die unterschiedliche USB- bzw. SATA-Unterstützung.
Eine ganze Reihe von Mainboardherstellern haben bereits Produkte für Llano angekündigt bzw. vorgestellt. Einen Teil davon konnten wir auch in unseren News präsentieren. AMD selbst fasst die Partnerschaften und Llano-Mainboards zusammen:



