Follow along with the video below to see how to install our site as a web app on your home screen.
Anmerkung: this_feature_currently_requires_accessing_site_using_safari
Ja da hast du völlig recht,dein Ergebnis ist besser.Anscheinend werden neuere CPUs kaum noch besser.Wie man es ja sehr gut sieht,sind die alten doch in der hinsicht die besten.Das ist nur der 10 Kerner kein 18K Biest
Edit:
Sein Ergebnis ist eher schlecht wenn ich es mit meinem 6K Vergleiche.
Das ist mein Ergebnis:
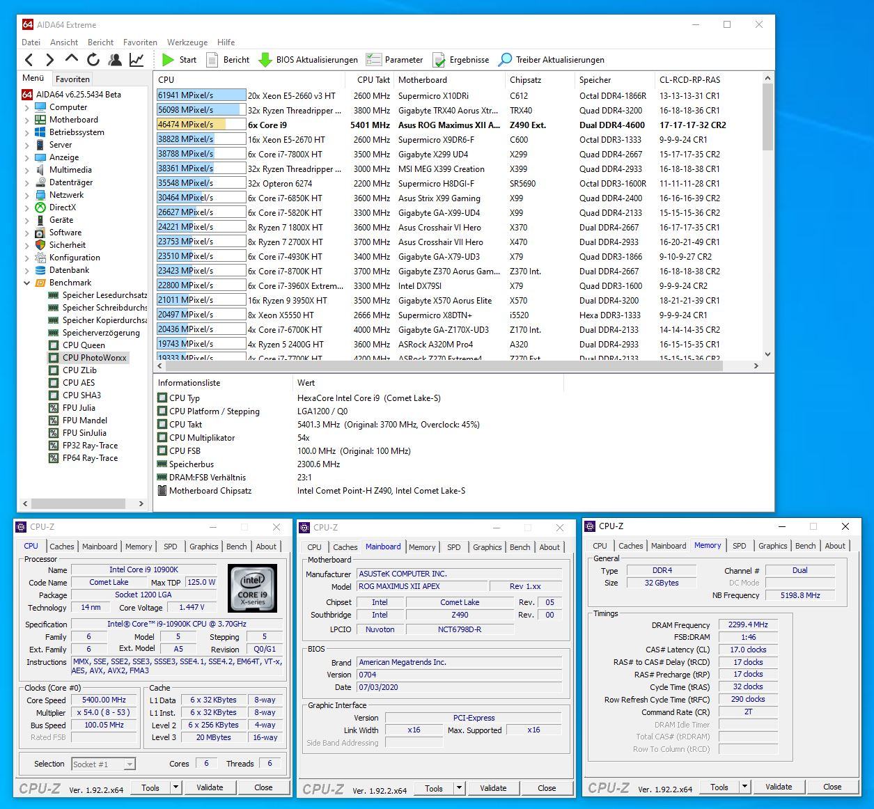
5. Nozomu | 7800X STOCK, HT On | 4x8GB SR 3800-16 | 62253 MPixel/s
Ehr hat dafür aber nur 4x8GB SR 3200-CL16 was mir soviel sagt, das Kerne hier weniger eine Rolle spielen.
Das liegt nicht an der CPU sondern am RAM. Ist ein reiner RAM-Test wie es scheint, da er 3200 nur hat und ich 3800 MHz.Ja da hast du völlig recht,dein Ergebnis ist besser.Anscheinend werden neuere CPUs kaum noch besser.Wie man es ja sehr gut sieht,sind die alten doch in der hinsicht die besten.
BF2-Gamer | 8700K | HT-Off 5.1Ghz | 2x8GB SR 4100-CL16 | 38715MPixel/s

dann dürft ihr nochmal benchen 
Ehr hat dafür aber nur 4x8GB SR 3200-CL16 was mir soviel sagt, das Kerne hier weniger eine Rolle spielen.

Ja, habs gehört. Ich habe mir auch schon überlegt solche zu ziehen, aber eben, der Preis stört mich auch. Aber 4Way ist genug schnell+100MHz Cache bringt bei mir 500Punkte mehr, leider ist bis 3100MHz MeshClock Schluss
Ich müsste mal Dual Ranked RAM ausprobieren, scheint einiges zu bringen im worxx Benchmark.
Leider kosten die meisten ein kleines vermögen, weil meistens nur in größeren Kits verfügbar.

1,6V ist sehr viel
für'ne richtige einschätzung reicht's bei mir aber auch noch nicht, hab zu wenig gelesen bisher über die neuen. was passt da nicht eurer meinung nach? latenz find ich okeh, aber durchsatz würde ich mehr erwarten, jo.